กรุณาสอบถามข้อมูลเพิ่มเติมได้ที่
| ลดามณี (ลดา) | |
| ladamaneek | |
| 0818541231 | |
| 02 5137494 | |
| ladamanee@twoplussoft.com | |
| https://www.facebook.com/twoplussoft |
***กรุณาระบุชื่อ software ที่ต้องการติดต่อด้วยครับ
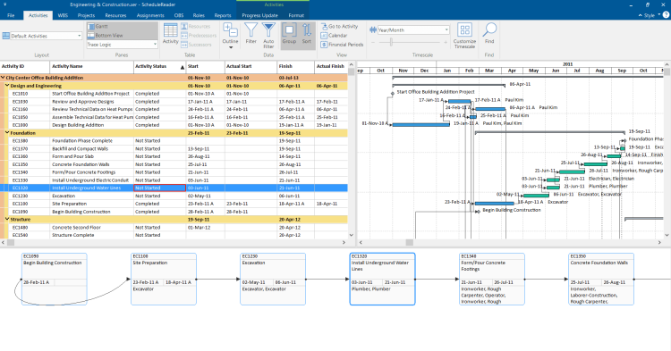
ซอฟท์แวร์ที่ใช้อ่านแผนงาน XER ของ Oracle Primavera P6
สื่อสารแผนงานโครงการ Oracle Primavera P6 ของคุณ ให้มีประสิทธิภาพและประหยัดงบประมาณมากขึ้นด้วยโปรแกรม ScheduleReader™
โปรแกรมทำอะไรเหรอ ?
ScheduleReader คือโปรแกรมโซลูชั่นการบริหารโครงการ ที่สามารอ่านไฟล์ข้อมูลโครงการ Oracle Primavera P6 เป็นไฟล์แผนงานเป็น XER, XML และ XLS ทำให้ผู้ใช้งานใช้ง่ายได้ง่าย และสามารถคัดกรองข้อมูล (Filters) จัดกลุ่ม (organize ) และแชร์ให้ผู้เกี่ยวข้อง (stakeholders) ได้ง่าย
เหมาะกับใคร ?
ผู้ที่เกี่ยวข้องกับโครงการ ซึ่งดูข้อมูลโครงการ เป็นไฟล์ PDF หรือ XLS ตำแหน่งงานที่เกี่ยวข้อง เช่น นักวางแผนงานโครงการ ,ควบคุมโครงการ , โฟร์แมน, ผู้รับเหมาก่อสร้าง, ผู้จัดการโครงการ, ผู้ประสานงานโครงการ, เจ้าของโครงการ และอื่นๆ
ทำไมต้องเลือก ?
ใช้งานได้ง่าย รวดเร็ว ทำงานกับข้อมูลโครงการแบบอินเตอร์เอ็กตีฟ
ปรับปรุงการสื่อสารระหว่างผู้เกี่ยวข้องโครงการทั้งหมดให้ง่ายขึ้น
ปรับปรุงให้โครงการก่อสร้างสร้างได้เสร็จเร็วขึ้น ใช้งานได้ง่ายขึ้น
ประหยัดงบประมาณมากกว่าเดิม
ได้ความไว้วางใจเลือกใช้โดย :

ScheduleReader Standard
สามารถวิวดูข้อมูลโครงการ จัดกลุ่ม คัดกรอง ติดตามความก้าวหน้าโครงการ ประสานงาน ผ่านการปรับปรุงความก้าวหน้าโครงการ และ อื่นๆ
ดูรายละเอียดเพิ่มเติม คลิกที่นี้
|